cluster_cts

2019. 5. 24. 02:02Study/Houdini_Skill

 

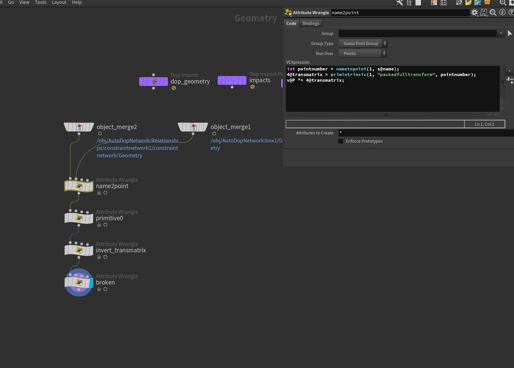
Name to point

name2point rnd

int pointnumber = nametopoint(1,s@name);
v@Cd = point(1, "Cd", pointnumber); 

 

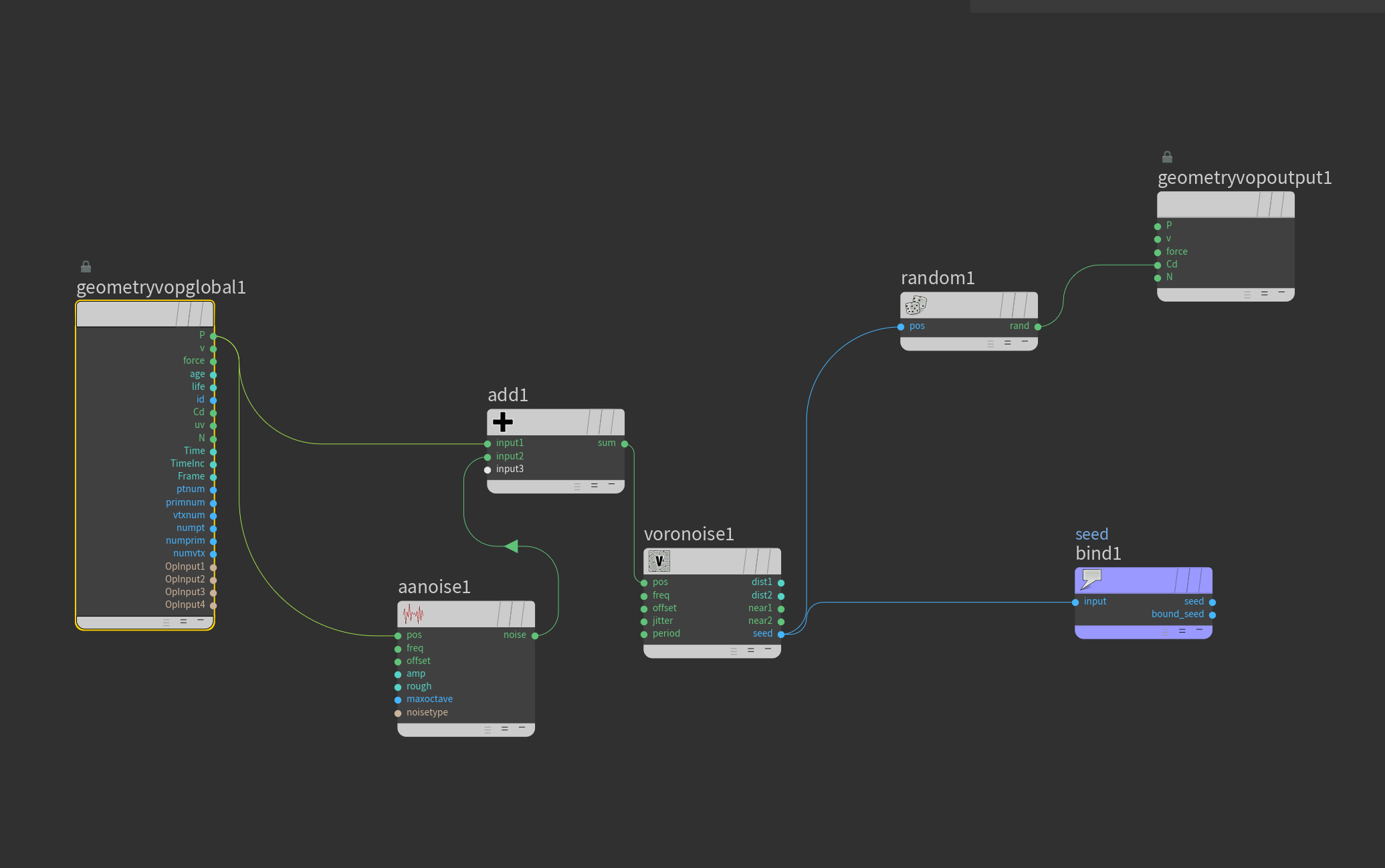
Cluster

voronoise 로 cluster 를 만들어 구분하는 법

int pt0 = primpoint(0, @primnum, 0);
int pt1 = primpoint(0, @primnum, 1);
int seed0 = point(0, "seed", pt0);
int seed1 = point(0, "seed", pt1);
if (seed0 != seed1){
    removeprim(0, @primnum, 1);
    }

위에 방법을 이용한 rnd test
box를 sopsolver에 생성

v@v = set(0,0,-50 * (rand(@Frame) + 0.25));
s@name = "newbox_" + itoa(npoints(1) + 1);
i@active = 1;

name2point 활용을 통한 현재 geo point를 constraint 에 복사

int pointnumber = nametopoint(1, s@name);
4@transmatrix = primintrinsic(1, "packedfulltransform", pointnumber);
v@P *= 4@transmatrix;

if(@angle > 0.01){
    int pt0 = primpoint(0, @primnum, 0);
    int pt1 = primpoint(0, @primnum, 1);
    vector position0 = point(0, "P", pt0);
    vector position1 = point(0, "P", pt1);
    vector center = (position0 + position1)/2;
    setpointattrib(0, "P", pt0, center);
    setpointattrib(0, "P", pt1, center);
}

primitive 0 를 한 node
invert

'Study > Houdini_Skill' 카테고리의 다른 글

Length average  (0) 2019.05.24
rbd_bullet data  (0) 2019.05.24
CST_setup  (0) 2019.05.23
HDA_Compile_fracture(voronoifracture)  (0) 2019.05.22
POP_rotaion[vex]  (0) 2019.01.02