Cloud

2019. 4. 3. 17:23Study/Houdini

ver 190330

 

ver 190326 실패
volume 생성 과정
vdb active를 이용해서 bound box 를 확장해준다.
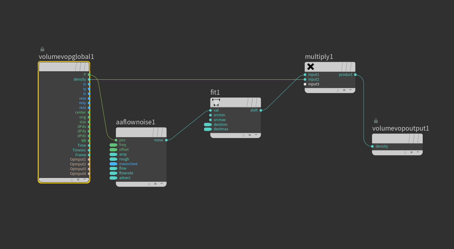
noise
다른 noise
확장된 bbox 를 deactivate 로 딱 맞춰준다.
instance를 이용하기 위한 .ass 파일로 저장하기 
arnold procedural 로 import 해서 가지고 온다.
instance 안에 있는 point 에 attr 를 준다.

1
2
3
4
f@pscale = fit01(rand(@ptnum),0.8,1.4);
@selection = fit01(rand(@ptnum),1,4);
f@angle = fit01(rand(@ptnum),0,360);
s@instance = "/obj/cloud_bed.000" + itoa(int(@selection));
 

 

 

angle orient 로 변환

'Study > Houdini' 카테고리의 다른 글

TEXT_LURP  (0) 2019.04.03
Groud_Fire  (0) 2019.04.03
Explosion  (0) 2019.04.03
PYRO_Arnold  (0) 2019.04.03
Arnold  (0) 2019.03.19